complexType NasHandoffType
diagram Nas_diagrams/Nas_p258.png
namespace http://www.fixm.aero/ext/nas/4.4
children nas:acceptingUnit nas:event nas:receivingUnit nas:transferringUnit
used by
element NasBoundaryCrossingType/handoff
annotation
documentation
Contains information about flight handoff between sectors.
        
source <xs:complexType name="NasHandoffType">
 
<xs:annotation>
   
<xs:documentation>Contains information about flight handoff between sectors.
        
</xs:documentation>
 
</xs:annotation>
 
<xs:sequence>
   
<xs:element name="acceptingUnit" type="fb:AtcUnitReferenceType" nillable="true" minOccurs="0" maxOccurs="1">
     
<xs:annotation>
       
<xs:documentation>The Air Traffic Control (ATC) unit accepting control of the aircraft as a result of a handoff.
The Air Traffic Control (ATC) sector accepting control of the aircraft as a result of a handoff.
</xs:documentation>
     
</xs:annotation>
   
</xs:element>
   
<xs:element name="event" type="nas:NasHandoffEventType" nillable="true" minOccurs="0" maxOccurs="1">
     
<xs:annotation>
       
<xs:documentation>Characterizes a handoff in terms of its status.</xs:documentation>
     
</xs:annotation>
   
</xs:element>
   
<xs:element name="receivingUnit" type="fb:AtcUnitReferenceType" nillable="true" minOccurs="0" maxOccurs="1">
     
<xs:annotation>
       
<xs:documentation> Identifies the ATC sector receiving control of the aircraft as a result of a handoff.
The Air Traffic Control unit receiving control of the aircraft as a result of a handoff.
</xs:documentation>
     
</xs:annotation>
   
</xs:element>
   
<xs:element name="transferringUnit" type="fb:AtcUnitReferenceType" nillable="true" minOccurs="0" maxOccurs="1">
     
<xs:annotation>
       
<xs:documentation>The Air Traffic Control unit transferring control of the aircraft as a result of a handoff.
Identifies the ATC sector transferring control of the aircraft as a result of a handoff.
</xs:documentation>
     
</xs:annotation>
   
</xs:element>
 
</xs:sequence>
</xs:complexType>

element NasHandoffType/acceptingUnit
diagram Nas_diagrams/Nas_p259.png
namespace http://www.fixm.aero/ext/nas/4.4
type fb:AtcUnitReferenceType
properties
minOcc 0
maxOcc 1
content complex
nillable true
children fb:atcUnitNameOrAlternate fb:controlSectorDesignator fb:extension fb:locationIndicator fb:position
attributes
Name  Type  Use  Default  Fixed  Annotation
href  fb:HypertextReferenceType  optional      
documentation
Provides an optional mechanism enabling FIXM aeronautical fields to be supplemented with references to AIXM features.  This field should be considered functionally equivalent to the xlink:href field used in AIXM to reference features. [FIXM]
annotation
documentation
The Air Traffic Control (ATC) unit accepting control of the aircraft as a result of a handoff.
The Air Traffic Control (ATC) sector accepting control of the aircraft as a result of a handoff.
source <xs:element name="acceptingUnit" type="fb:AtcUnitReferenceType" nillable="true" minOccurs="0" maxOccurs="1">
 
<xs:annotation>
   
<xs:documentation>The Air Traffic Control (ATC) unit accepting control of the aircraft as a result of a handoff.
The Air Traffic Control (ATC) sector accepting control of the aircraft as a result of a handoff.
</xs:documentation>
 
</xs:annotation>
</xs:element>

element NasHandoffType/event
diagram Nas_diagrams/Nas_p260.png
namespace http://www.fixm.aero/ext/nas/4.4
type nas:NasHandoffEventType
properties
minOcc 0
maxOcc 1
content simple
nillable true
facets
Kind Value Annotation
enumeration INITIATION
documentation
Initiation
enumeration ACCEPTANCE
documentation
Acceptance
enumeration RETRACTION
documentation
Retraction
enumeration TAKE_CONTROL
documentation
Take Control
enumeration UPDATE
documentation
Update
enumeration FAILURE
documentation
Failure
annotation
documentation
Characterizes a handoff in terms of its status.
source <xs:element name="event" type="nas:NasHandoffEventType" nillable="true" minOccurs="0" maxOccurs="1">
 
<xs:annotation>
   
<xs:documentation>Characterizes a handoff in terms of its status.</xs:documentation>
 
</xs:annotation>
</xs:element>

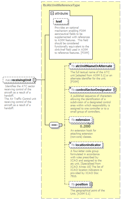
element NasHandoffType/receivingUnit
diagram Nas_diagrams/Nas_p261.png
namespace http://www.fixm.aero/ext/nas/4.4
type fb:AtcUnitReferenceType
properties
minOcc 0
maxOcc 1
content complex
nillable true
children fb:atcUnitNameOrAlternate fb:controlSectorDesignator fb:extension fb:locationIndicator fb:position
attributes
Name  Type  Use  Default  Fixed  Annotation
href  fb:HypertextReferenceType  optional      
documentation
Provides an optional mechanism enabling FIXM aeronautical fields to be supplemented with references to AIXM features.  This field should be considered functionally equivalent to the xlink:href field used in AIXM to reference features. [FIXM]
annotation
documentation
Identifies the ATC sector receiving control of the aircraft as a result of a handoff.
The Air Traffic Control unit receiving control of the aircraft as a result of a handoff.
source <xs:element name="receivingUnit" type="fb:AtcUnitReferenceType" nillable="true" minOccurs="0" maxOccurs="1">
 
<xs:annotation>
   
<xs:documentation> Identifies the ATC sector receiving control of the aircraft as a result of a handoff.
The Air Traffic Control unit receiving control of the aircraft as a result of a handoff.
</xs:documentation>
 
</xs:annotation>
</xs:element>

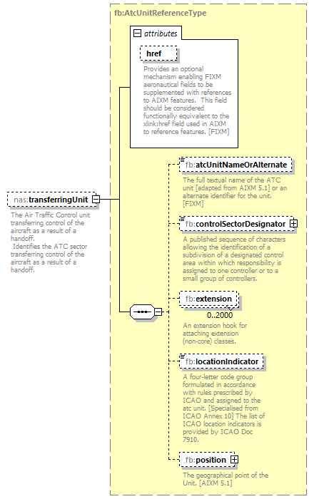
element NasHandoffType/transferringUnit
diagram Nas_diagrams/Nas_p262.png
namespace http://www.fixm.aero/ext/nas/4.4
type fb:AtcUnitReferenceType
properties
minOcc 0
maxOcc 1
content complex
nillable true
children fb:atcUnitNameOrAlternate fb:controlSectorDesignator fb:extension fb:locationIndicator fb:position
attributes
Name  Type  Use  Default  Fixed  Annotation
href  fb:HypertextReferenceType  optional      
documentation
Provides an optional mechanism enabling FIXM aeronautical fields to be supplemented with references to AIXM features.  This field should be considered functionally equivalent to the xlink:href field used in AIXM to reference features. [FIXM]
annotation
documentation
The Air Traffic Control unit transferring control of the aircraft as a result of a handoff.
Identifies the ATC sector transferring control of the aircraft as a result of a handoff.
source <xs:element name="transferringUnit" type="fb:AtcUnitReferenceType" nillable="true" minOccurs="0" maxOccurs="1">
 
<xs:annotation>
   
<xs:documentation>The Air Traffic Control unit transferring control of the aircraft as a result of a handoff.
Identifies the ATC sector transferring control of the aircraft as a result of a handoff.
</xs:documentation>
 
</xs:annotation>
</xs:element>


XML Schema documentation generated by XMLSpy Schema Editor http://www.altova.com/xmlspy