complexType NasFlightIdentificationType
diagram Nas_diagrams/Nas_p285.png
namespace http://www.fixm.aero/ext/nas/4.4
type extension of fb:FlightIdentificationExtensionType
properties
base fb:FlightIdentificationExtensionType
children nas:adsbTargetId nas:asdexManualAircraftIdentification nas:asdexTrackNumber nas:cancellationLinkage nas:computerId nas:computerIdFacility nas:computerIdPrevious nas:computerIdSystem nas:eramId nas:sfdpsId nas:siteSpecificPlanId nas:siteSpecificPlanIdPrevious nas:stddsSurfaceTrackIdentifier nas:tfdmId nas:tfdmIdCreatorAirport nas:tfmsDatabaseKey nas:tfmsFlightReference nas:tfmsFlightReferencePrevious
annotation
documentation
Extends flight identity to NAS specific identifiers.
source <xs:complexType name="NasFlightIdentificationType">
 
<xs:annotation>
   
<xs:documentation>Extends flight identity to NAS specific identifiers.</xs:documentation>
 
</xs:annotation>
 
<xs:complexContent>
   
<xs:extension base="fb:FlightIdentificationExtensionType">
     
<xs:sequence>
       
<xs:element name="adsbTargetId" type="nas:AdsbTargetIdentifierType" nillable="true" minOccurs="0" maxOccurs="1">
         
<xs:annotation>
           
<xs:documentation>ADS-B Flight ID is the Target Identification reported by the aircraft in FRN 12 of an ADS-B broadcast.</xs:documentation>
         
</xs:annotation>
       
</xs:element>
       
<xs:element name="asdexManualAircraftIdentification" type="fb:AircraftIdentificationType" nillable="true" minOccurs="0" maxOccurs="1">
         
<xs:annotation>
           
<xs:documentation>Flight callsign, obtained via manual tag.</xs:documentation>
         
</xs:annotation>
       
</xs:element>
       
<xs:element name="asdexTrackNumber" type="fb:CountType" nillable="true" minOccurs="0" maxOccurs="1">
         
<xs:annotation>
           
<xs:documentation>The track number assigned to the aircraft.</xs:documentation>
         
</xs:annotation>
       
</xs:element>
       
<xs:element name="cancellationLinkage" type="nas:NasFlightCancellationLinkageType" nillable="true" minOccurs="0" maxOccurs="1">
         
<xs:annotation>
           
<xs:documentation>Contains information linking canceled flights to new flights.</xs:documentation>
         
</xs:annotation>
       
</xs:element>
       
<xs:element name="computerId" type="nas:ComputerIdentificationType" nillable="true" minOccurs="0" maxOccurs="1">
         
<xs:annotation>
           
<xs:documentation>A unique identifier assigned by a particular system within a particular facility.  Typically ERAM within an ARTCC.</xs:documentation>
         
</xs:annotation>
       
</xs:element>
       
<xs:element name="computerIdFacility" type="fb:AtcUnitReferenceType" nillable="true" minOccurs="0" maxOccurs="1">
         
<xs:annotation>
           
<xs:documentation>The facility that assigned the computer identifier.</xs:documentation>
         
</xs:annotation>
       
</xs:element>
       
<xs:element name="computerIdPrevious" type="nas:ComputerIdentificationType" nillable="true" minOccurs="0" maxOccurs="1">
         
<xs:annotation>
           
<xs:documentation>Specifies the previous computer identification value when a change is made.</xs:documentation>
         
</xs:annotation>
       
</xs:element>
       
<xs:element name="computerIdSystem" type="nas:ComputerIdSystemType" nillable="true" minOccurs="0" maxOccurs="1">
         
<xs:annotation>
           
<xs:documentation>The system that assigned the computer identifier.</xs:documentation>
         
</xs:annotation>
       
</xs:element>
       
<xs:element name="eramId" type="fb:CharacterStringType" nillable="true" minOccurs="0" maxOccurs="1">
         
<xs:annotation>
           
<xs:documentation>ERAM Unique Flight Plan Identifier.</xs:documentation>
         
</xs:annotation>
       
</xs:element>
       
<xs:element name="sfdpsId" type="fb:CharacterStringType" nillable="true" minOccurs="0" maxOccurs="1">
         
<xs:annotation>
           
<xs:documentation>SFDPS Unique Identifier.</xs:documentation>
         
</xs:annotation>
       
</xs:element>
       
<xs:element name="siteSpecificPlanId" type="fb:CountType" nillable="true" minOccurs="0" maxOccurs="1">
         
<xs:annotation>
           
<xs:documentation>Site Specific Plan Identifier is a unique ID for each system plan in each ERAM facility.</xs:documentation>
         
</xs:annotation>
       
</xs:element>
       
<xs:element name="siteSpecificPlanIdPrevious" type="fb:CountType" nillable="true" minOccurs="0" maxOccurs="1">
         
<xs:annotation>
           
<xs:documentation>Specifies the previous site specific plan identifier value when a change is made.</xs:documentation>
         
</xs:annotation>
       
</xs:element>
       
<xs:element name="stddsSurfaceTrackIdentifier" type="fb:CountType" nillable="true" minOccurs="0" maxOccurs="1">
         
<xs:annotation>
           
<xs:documentation>Unique identifier assigned by SWIM Terminal Data Distribution System (STDDS).</xs:documentation>
         
</xs:annotation>
       
</xs:element>
       
<xs:element name="tfdmId" type="fb:UniversallyUniqueIdentifierType" nillable="true" minOccurs="0" maxOccurs="1">
         
<xs:annotation>
           
<xs:documentation>TFDM Unique Identifier with the format 8-4-4-4-12 hex digits generated in accordance with RFC 4122.</xs:documentation>
         
</xs:annotation>
       
</xs:element>
       
<xs:element name="tfdmIdCreatorAirport" type="fb:LocationIndicatorType" nillable="true" minOccurs="0" maxOccurs="1">
         
<xs:annotation>
           
<xs:documentation>TFDM Id Creator Airport with an ICAO Aerodrome format.</xs:documentation>
         
</xs:annotation>
       
</xs:element>
       
<xs:element name="tfmsDatabaseKey" type="fb:CharacterStringType" nillable="true" minOccurs="0" maxOccurs="1">
         
<xs:annotation>
           
<xs:documentation>Oracle key of the flight in TFMS database.  </xs:documentation>
         
</xs:annotation>
       
</xs:element>
       
<xs:element name="tfmsFlightReference" type="fb:CountType" nillable="true" minOccurs="0" maxOccurs="1">
         
<xs:annotation>
           
<xs:documentation>TFMS Unique Identifier.</xs:documentation>
         
</xs:annotation>
       
</xs:element>
       
<xs:element name="tfmsFlightReferencePrevious" type="fb:CountType" nillable="true" minOccurs="0" maxOccurs="1">
         
<xs:annotation>
           
<xs:documentation>Specifies the previous TFMS Unique Identifier value when a change is made.</xs:documentation>
         
</xs:annotation>
       
</xs:element>
     
</xs:sequence>
   
</xs:extension>
 
</xs:complexContent>
</xs:complexType>

element NasFlightIdentificationType/adsbTargetId
diagram Nas_diagrams/Nas_p286.png
namespace http://www.fixm.aero/ext/nas/4.4
type nas:AdsbTargetIdentifierType
properties
minOcc 0
maxOcc 1
content simple
nillable true
facets
Kind Value Annotation
minLength 0
maxLength 4096
pattern [A-Z0-9 %?]{1,8}
annotation
documentation
ADS-B Flight ID is the Target Identification reported by the aircraft in FRN 12 of an ADS-B broadcast.
source <xs:element name="adsbTargetId" type="nas:AdsbTargetIdentifierType" nillable="true" minOccurs="0" maxOccurs="1">
 
<xs:annotation>
   
<xs:documentation>ADS-B Flight ID is the Target Identification reported by the aircraft in FRN 12 of an ADS-B broadcast.</xs:documentation>
 
</xs:annotation>
</xs:element>

element NasFlightIdentificationType/asdexManualAircraftIdentification
diagram Nas_diagrams/Nas_p287.png
namespace http://www.fixm.aero/ext/nas/4.4
type fb:AircraftIdentificationType
properties
minOcc 0
maxOcc 1
content simple
nillable true
facets
Kind Value Annotation
minLength 0
maxLength 4096
pattern [A-Z0-9]{2,7}
annotation
documentation
Flight callsign, obtained via manual tag.
source <xs:element name="asdexManualAircraftIdentification" type="fb:AircraftIdentificationType" nillable="true" minOccurs="0" maxOccurs="1">
 
<xs:annotation>
   
<xs:documentation>Flight callsign, obtained via manual tag.</xs:documentation>
 
</xs:annotation>
</xs:element>

element NasFlightIdentificationType/asdexTrackNumber
diagram Nas_diagrams/Nas_p288.png
namespace http://www.fixm.aero/ext/nas/4.4
type fb:CountType
properties
minOcc 0
maxOcc 1
content simple
nillable true
facets
Kind Value Annotation
minInclusive 0
annotation
documentation
The track number assigned to the aircraft.
source <xs:element name="asdexTrackNumber" type="fb:CountType" nillable="true" minOccurs="0" maxOccurs="1">
 
<xs:annotation>
   
<xs:documentation>The track number assigned to the aircraft.</xs:documentation>
 
</xs:annotation>
</xs:element>

element NasFlightIdentificationType/cancellationLinkage
diagram Nas_diagrams/Nas_p289.png
namespace http://www.fixm.aero/ext/nas/4.4
type nas:NasFlightCancellationLinkageType
properties
minOcc 0
maxOcc 1
content complex
nillable true
children nas:newAircraftIdentification nas:newTfmsFlightReference
annotation
documentation
Contains information linking canceled flights to new flights.
source <xs:element name="cancellationLinkage" type="nas:NasFlightCancellationLinkageType" nillable="true" minOccurs="0" maxOccurs="1">
 
<xs:annotation>
   
<xs:documentation>Contains information linking canceled flights to new flights.</xs:documentation>
 
</xs:annotation>
</xs:element>

element NasFlightIdentificationType/computerId
diagram Nas_diagrams/Nas_p290.png
namespace http://www.fixm.aero/ext/nas/4.4
type nas:ComputerIdentificationType
properties
minOcc 0
maxOcc 1
content simple
nillable true
facets
Kind Value Annotation
minLength 0
maxLength 4096
pattern [A-Z0-9]{3}
annotation
documentation
A unique identifier assigned by a particular system within a particular facility.  Typically ERAM within an ARTCC.
source <xs:element name="computerId" type="nas:ComputerIdentificationType" nillable="true" minOccurs="0" maxOccurs="1">
 
<xs:annotation>
   
<xs:documentation>A unique identifier assigned by a particular system within a particular facility.  Typically ERAM within an ARTCC.</xs:documentation>
 
</xs:annotation>
</xs:element>

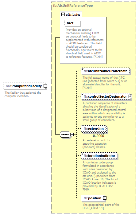
element NasFlightIdentificationType/computerIdFacility
diagram Nas_diagrams/Nas_p291.png
namespace http://www.fixm.aero/ext/nas/4.4
type fb:AtcUnitReferenceType
properties
minOcc 0
maxOcc 1
content complex
nillable true
children fb:atcUnitNameOrAlternate fb:controlSectorDesignator fb:extension fb:locationIndicator fb:position
attributes
Name  Type  Use  Default  Fixed  Annotation
href  fb:HypertextReferenceType  optional      
documentation
Provides an optional mechanism enabling FIXM aeronautical fields to be supplemented with references to AIXM features.  This field should be considered functionally equivalent to the xlink:href field used in AIXM to reference features. [FIXM]
annotation
documentation
The facility that assigned the computer identifier.
source <xs:element name="computerIdFacility" type="fb:AtcUnitReferenceType" nillable="true" minOccurs="0" maxOccurs="1">
 
<xs:annotation>
   
<xs:documentation>The facility that assigned the computer identifier.</xs:documentation>
 
</xs:annotation>
</xs:element>

element NasFlightIdentificationType/computerIdPrevious
diagram Nas_diagrams/Nas_p292.png
namespace http://www.fixm.aero/ext/nas/4.4
type nas:ComputerIdentificationType
properties
minOcc 0
maxOcc 1
content simple
nillable true
facets
Kind Value Annotation
minLength 0
maxLength 4096
pattern [A-Z0-9]{3}
annotation
documentation
Specifies the previous computer identification value when a change is made.
source <xs:element name="computerIdPrevious" type="nas:ComputerIdentificationType" nillable="true" minOccurs="0" maxOccurs="1">
 
<xs:annotation>
   
<xs:documentation>Specifies the previous computer identification value when a change is made.</xs:documentation>
 
</xs:annotation>
</xs:element>

element NasFlightIdentificationType/computerIdSystem
diagram Nas_diagrams/Nas_p293.png
namespace http://www.fixm.aero/ext/nas/4.4
type nas:ComputerIdSystemType
properties
minOcc 0
maxOcc 1
content simple
nillable true
facets
Kind Value Annotation
enumeration TFMS
documentation
Traffic Flow Management System
enumeration HCS
documentation
Host Computer System
enumeration CTAS
documentation
Center TRACON Automation System
enumeration TBFM
documentation
Time Based Flow Management
enumeration ETMS
documentation
Enhanced Traffic Management System
enumeration ERAM
documentation
En Route Automation Modernization
enumeration STDDS
documentation
SWIM Terminal Data Distribution System
enumeration ODAPS
documentation
Oceanic Display and Planning System
enumeration OTHER
documentation
Other System
annotation
documentation
The system that assigned the computer identifier.
source <xs:element name="computerIdSystem" type="nas:ComputerIdSystemType" nillable="true" minOccurs="0" maxOccurs="1">
 
<xs:annotation>
   
<xs:documentation>The system that assigned the computer identifier.</xs:documentation>
 
</xs:annotation>
</xs:element>

element NasFlightIdentificationType/eramId
diagram Nas_diagrams/Nas_p294.png
namespace http://www.fixm.aero/ext/nas/4.4
type fb:CharacterStringType
properties
minOcc 0
maxOcc 1
content simple
nillable true
facets
Kind Value Annotation
minLength 0
maxLength 4096
annotation
documentation
ERAM Unique Flight Plan Identifier.
source <xs:element name="eramId" type="fb:CharacterStringType" nillable="true" minOccurs="0" maxOccurs="1">
 
<xs:annotation>
   
<xs:documentation>ERAM Unique Flight Plan Identifier.</xs:documentation>
 
</xs:annotation>
</xs:element>

element NasFlightIdentificationType/sfdpsId
diagram Nas_diagrams/Nas_p295.png
namespace http://www.fixm.aero/ext/nas/4.4
type fb:CharacterStringType
properties
minOcc 0
maxOcc 1
content simple
nillable true
facets
Kind Value Annotation
minLength 0
maxLength 4096
annotation
documentation
SFDPS Unique Identifier.
source <xs:element name="sfdpsId" type="fb:CharacterStringType" nillable="true" minOccurs="0" maxOccurs="1">
 
<xs:annotation>
   
<xs:documentation>SFDPS Unique Identifier.</xs:documentation>
 
</xs:annotation>
</xs:element>

element NasFlightIdentificationType/siteSpecificPlanId
diagram Nas_diagrams/Nas_p296.png
namespace http://www.fixm.aero/ext/nas/4.4
type fb:CountType
properties
minOcc 0
maxOcc 1
content simple
nillable true
facets
Kind Value Annotation
minInclusive 0
annotation
documentation
Site Specific Plan Identifier is a unique ID for each system plan in each ERAM facility.
source <xs:element name="siteSpecificPlanId" type="fb:CountType" nillable="true" minOccurs="0" maxOccurs="1">
 
<xs:annotation>
   
<xs:documentation>Site Specific Plan Identifier is a unique ID for each system plan in each ERAM facility.</xs:documentation>
 
</xs:annotation>
</xs:element>

element NasFlightIdentificationType/siteSpecificPlanIdPrevious
diagram Nas_diagrams/Nas_p297.png
namespace http://www.fixm.aero/ext/nas/4.4
type fb:CountType
properties
minOcc 0
maxOcc 1
content simple
nillable true
facets
Kind Value Annotation
minInclusive 0
annotation
documentation
Specifies the previous site specific plan identifier value when a change is made.
source <xs:element name="siteSpecificPlanIdPrevious" type="fb:CountType" nillable="true" minOccurs="0" maxOccurs="1">
 
<xs:annotation>
   
<xs:documentation>Specifies the previous site specific plan identifier value when a change is made.</xs:documentation>
 
</xs:annotation>
</xs:element>

element NasFlightIdentificationType/stddsSurfaceTrackIdentifier
diagram Nas_diagrams/Nas_p298.png
namespace http://www.fixm.aero/ext/nas/4.4
type fb:CountType
properties
minOcc 0
maxOcc 1
content simple
nillable true
facets
Kind Value Annotation
minInclusive 0
annotation
documentation
Unique identifier assigned by SWIM Terminal Data Distribution System (STDDS).
source <xs:element name="stddsSurfaceTrackIdentifier" type="fb:CountType" nillable="true" minOccurs="0" maxOccurs="1">
 
<xs:annotation>
   
<xs:documentation>Unique identifier assigned by SWIM Terminal Data Distribution System (STDDS).</xs:documentation>
 
</xs:annotation>
</xs:element>

element NasFlightIdentificationType/tfdmId
diagram Nas_diagrams/Nas_p299.png
namespace http://www.fixm.aero/ext/nas/4.4
type fb:UniversallyUniqueIdentifierType
properties
minOcc 0
maxOcc 1
content complex
nillable true
facets
Kind Value Annotation
minLength 0
maxLength 4096
pattern [a-fA-F0-9]{8}-[a-fA-F0-9]{4}-4[a-fA-F0-9]{3}-[89abAB][a-fA-F0-9]{3}-[a-fA-F0-9]{12}
attributes
Name  Type  Use  Default  Fixed  Annotation
codeSpace  xs:string  required    urn:uuid  
documentation
Code Space of the UUID
annotation
documentation
TFDM Unique Identifier with the format 8-4-4-4-12 hex digits generated in accordance with RFC 4122.
source <xs:element name="tfdmId" type="fb:UniversallyUniqueIdentifierType" nillable="true" minOccurs="0" maxOccurs="1">
 
<xs:annotation>
   
<xs:documentation>TFDM Unique Identifier with the format 8-4-4-4-12 hex digits generated in accordance with RFC 4122.</xs:documentation>
 
</xs:annotation>
</xs:element>

element NasFlightIdentificationType/tfdmIdCreatorAirport
diagram Nas_diagrams/Nas_p300.png
namespace http://www.fixm.aero/ext/nas/4.4
type fb:LocationIndicatorType
properties
minOcc 0
maxOcc 1
content simple
nillable true
facets
Kind Value Annotation
minLength 0
maxLength 4096
pattern [A-Z]{4}
annotation
documentation
TFDM Id Creator Airport with an ICAO Aerodrome format.
source <xs:element name="tfdmIdCreatorAirport" type="fb:LocationIndicatorType" nillable="true" minOccurs="0" maxOccurs="1">
 
<xs:annotation>
   
<xs:documentation>TFDM Id Creator Airport with an ICAO Aerodrome format.</xs:documentation>
 
</xs:annotation>
</xs:element>

element NasFlightIdentificationType/tfmsDatabaseKey
diagram Nas_diagrams/Nas_p301.png
namespace http://www.fixm.aero/ext/nas/4.4
type fb:CharacterStringType
properties
minOcc 0
maxOcc 1
content simple
nillable true
facets
Kind Value Annotation
minLength 0
maxLength 4096
annotation
documentation
Oracle key of the flight in TFMS database. 
source <xs:element name="tfmsDatabaseKey" type="fb:CharacterStringType" nillable="true" minOccurs="0" maxOccurs="1">
 
<xs:annotation>
   
<xs:documentation>Oracle key of the flight in TFMS database.  </xs:documentation>
 
</xs:annotation>
</xs:element>

element NasFlightIdentificationType/tfmsFlightReference
diagram Nas_diagrams/Nas_p302.png
namespace http://www.fixm.aero/ext/nas/4.4
type fb:CountType
properties
minOcc 0
maxOcc 1
content simple
nillable true
facets
Kind Value Annotation
minInclusive 0
annotation
documentation
TFMS Unique Identifier.
source <xs:element name="tfmsFlightReference" type="fb:CountType" nillable="true" minOccurs="0" maxOccurs="1">
 
<xs:annotation>
   
<xs:documentation>TFMS Unique Identifier.</xs:documentation>
 
</xs:annotation>
</xs:element>

element NasFlightIdentificationType/tfmsFlightReferencePrevious
diagram Nas_diagrams/Nas_p303.png
namespace http://www.fixm.aero/ext/nas/4.4
type fb:CountType
properties
minOcc 0
maxOcc 1
content simple
nillable true
facets
Kind Value Annotation
minInclusive 0
annotation
documentation
Specifies the previous TFMS Unique Identifier value when a change is made.
source <xs:element name="tfmsFlightReferencePrevious" type="fb:CountType" nillable="true" minOccurs="0" maxOccurs="1">
 
<xs:annotation>
   
<xs:documentation>Specifies the previous TFMS Unique Identifier value when a change is made.</xs:documentation>
 
</xs:annotation>
</xs:element>


XML Schema documentation generated by XMLSpy Schema Editor http://www.altova.com/xmlspy