complexType NasDepartureType
diagram Nas_diagrams/Nas_p160.png
namespace http://www.fixm.aero/ext/nas/4.4
type extension of fb:DepartureExtensionType
properties
base fb:DepartureExtensionType
children nas:acceptableRunway nas:airportMonitoringStatus nas:approvalRequestReleaseTime nas:asdexManualDepartureFix nas:asdexPredictedTaxiway nas:atSpotActualTime nas:clearanceDeliveryTime nas:deicing nas:departureCenter nas:departureDelay nas:departureFix nas:departureFixTime nas:departurePointText nas:departureProcedure nas:departureProcedureTransitionFix nas:departureReadinessIndicator nas:departureSequenceNumber nas:departureSpotActual nas:departureSpotIntended nas:departureSpotPredicted nas:departureTaxiTime nas:meteringNotification nas:movementAreaActualEntryTime nas:movementAreaHoldInformation nas:movementAreaTargetEntryTime nas:nonMovementAreaHoldIntent nas:offBlockTime nas:rampArea nas:runwayActualEntryTime nas:runwayDepartureTime nas:runwayInformation nas:runwayQueueActualEntryTime nas:runwayUnassignedDesignator nas:smpExemptionIndicator nas:smpExemptionReason nas:smpIdentifier nas:standInformation nas:standReturnIntent nas:stddsSpotOut nas:stddsWheelsOff nas:tfdmDepartureRouteIndicator nas:tfdmDepartureRouteIndicatorLong nas:timeOutDelay nas:tmatMarkedForSubstitution nas:tmatRelinquishIndicator nas:unacceptableRunway
annotation
documentation
Extends core Flight Departure with NAS specific Extensions.
source <xs:complexType name="NasDepartureType">
 
<xs:annotation>
   
<xs:documentation>Extends core Flight Departure with NAS specific Extensions.</xs:documentation>
 
</xs:annotation>
 
<xs:complexContent>
   
<xs:extension base="fb:DepartureExtensionType">
     
<xs:sequence>
       
<xs:element name="acceptableRunway" type="nas:RestrictedRunwayDirectionDesignatorListType" nillable="true" minOccurs="0" maxOccurs="1">
         
<xs:annotation>
           
<xs:documentation>List of acceptable departure runway names.</xs:documentation>
         
</xs:annotation>
       
</xs:element>
       
<xs:element name="airportMonitoringStatus" type="nas:AirportMonitoringStatusType" nillable="true" minOccurs="0" maxOccurs="1">
         
<xs:annotation>
           
<xs:documentation>Indicates whether the departure airport for the flight is monitored by traffic flow management.</xs:documentation>
         
</xs:annotation>
       
</xs:element>
       
<xs:element name="approvalRequestReleaseTime" type="fb:DateTimeUtcType" nillable="true" minOccurs="0" maxOccurs="1">
         
<xs:annotation>
           
<xs:documentation>The approved departure time for a flight subject to departure constraints which require an approval.</xs:documentation>
         
</xs:annotation>
       
</xs:element>
       
<xs:element name="asdexManualDepartureFix" type="fb:SignificantPointChoiceType" nillable="true" minOccurs="0" maxOccurs="1">
         
<xs:annotation>
           
<xs:documentation>Paired fix obtained via manual tag.</xs:documentation>
         
</xs:annotation>
       
</xs:element>
       
<xs:element name="asdexPredictedTaxiway" type="fb:CountType" nillable="true" minOccurs="0" maxOccurs="1">
         
<xs:annotation>
           
<xs:documentation>Predicted taxiway identifier (with 0 = "not predicted" and 38 = "filtered from alert processing").</xs:documentation>
         
</xs:annotation>
       
</xs:element>
       
<xs:element name="atSpotActualTime" type="fb:DateTimeUtcType" nillable="true" minOccurs="0" maxOccurs="1">
         
<xs:annotation>
           
<xs:documentation>The time at which the departure aircraft arrives at the spot.</xs:documentation>
         
</xs:annotation>
       
</xs:element>
       
<xs:element name="clearanceDeliveryTime" type="fb:DateTimeUtcType" nillable="true" minOccurs="0" maxOccurs="1">
         
<xs:annotation>
           
<xs:documentation>The time at which a flight received route clearance.</xs:documentation>
         
</xs:annotation>
       
</xs:element>
       
<xs:element name="deicing" type="nas:DeicingInformationType" nillable="true" minOccurs="0" maxOccurs="1">
         
<xs:annotation>
           
<xs:documentation> Indicates the intent for the flight to be deiced and the intended deicing location.</xs:documentation>
         
</xs:annotation>
       
</xs:element>
       
<xs:element name="departureCenter" type="fb:AtcUnitReferenceType" nillable="true" minOccurs="0" maxOccurs="1">
         
<xs:annotation>
           
<xs:documentation> Indicates the Air Route Traffic Control Center (ARTCC) for the departure point for a flight.</xs:documentation>
         
</xs:annotation>
       
</xs:element>
       
<xs:element name="departureDelay" type="nas:DepartureDelayType" nillable="true" minOccurs="0" maxOccurs="1">
         
<xs:annotation>
           
<xs:documentation>Contains information about flight departure delay.</xs:documentation>
         
</xs:annotation>
       
</xs:element>
       
<xs:element name="departureFix" type="nas:NasSignificantPointInformationType" nillable="true" minOccurs="0" maxOccurs="1">
         
<xs:annotation>
           
<xs:documentation>The point at which the responsibility for control of the flight is transferred from the Terminal Air Traffic Control unit to the En Route Air Traffic Control unit (Centre, ARTCC).</xs:documentation>
         
</xs:annotation>
       
</xs:element>
       
<xs:element name="departureFixTime" type="fb:DateTimeUtcType" nillable="true" minOccurs="0" maxOccurs="1">
         
<xs:annotation>
           
<xs:documentation>The time the flight is over the departure fix.</xs:documentation>
         
</xs:annotation>
       
</xs:element>
       
<xs:element name="departurePointText" type="fb:TextNameType" nillable="true" minOccurs="0" maxOccurs="1">
         
<xs:annotation>
           
<xs:documentation>Departure point information specified in free text format.  Examples:
Airport: GCW
Lat/Lon: 3500N/04000W
FRD: SHP090015
</xs:documentation>
         
</xs:annotation>
       
</xs:element>
       
<xs:element name="departureProcedure" type="nas:InstrumentRouteDesignatorType" nillable="true" minOccurs="0" maxOccurs="1">
         
<xs:annotation>
           
<xs:documentation>This is the name of a published departure procedure extending from the departure runway to the start of the en route part of the aircraft's route. </xs:documentation>
         
</xs:annotation>
       
</xs:element>
       
<xs:element name="departureProcedureTransitionFix" type="nas:NasSignificantPointInformationType" nillable="true" minOccurs="0" maxOccurs="1">
         
<xs:annotation>
           
<xs:documentation>The name for the Departure Procedure Transition Fix.</xs:documentation>
         
</xs:annotation>
       
</xs:element>
       
<xs:element name="departureReadinessIndicator" type="nas:DepartureReadinessIndicatorType" nillable="true" minOccurs="0" maxOccurs="1">
         
<xs:annotation>
           
<xs:documentation>Indicates that the flight is ready for departure.</xs:documentation>
         
</xs:annotation>
       
</xs:element>
       
<xs:element name="departureSequenceNumber" type="fb:CountPositiveType" nillable="true" minOccurs="0" maxOccurs="1">
         
<xs:annotation>
           
<xs:documentation>Indicates the position in the departure queue.</xs:documentation>
         
</xs:annotation>
       
</xs:element>
       
<xs:element name="departureSpotActual" type="nas:SurfaceRegionNameType" nillable="true" minOccurs="0" maxOccurs="1">
         
<xs:annotation>
           
<xs:documentation>The location on the surface where the aircraft is about to enter the airport movement area for departure.</xs:documentation>
         
</xs:annotation>
       
</xs:element>
       
<xs:element name="departureSpotIntended" type="nas:SurfaceRegionNameType" nillable="true" minOccurs="0" maxOccurs="1">
         
<xs:annotation>
           
<xs:documentation> Indicates the location intended for the flight to enter the airport movement area from the non-movement area.</xs:documentation>
         
</xs:annotation>
       
</xs:element>
       
<xs:element name="departureSpotPredicted" type="nas:NasSpotInformationType" nillable="true" minOccurs="0" maxOccurs="1">
         
<xs:annotation>
           
<xs:documentation>The predicted location on the surface where the aircraft will enter the airport movement area for departure.</xs:documentation>
         
</xs:annotation>
       
</xs:element>
       
<xs:element name="departureTaxiTime" type="nas:NasDepartureTaxiTimeType" nillable="true" minOccurs="0" maxOccurs="1">
         
<xs:annotation>
           
<xs:documentation> Container for NAS Specific Taxi Departure Times.</xs:documentation>
         
</xs:annotation>
       
</xs:element>
       
<xs:element name="meteringNotification" type="nas:MeteringNotificationType" nillable="true" minOccurs="0" maxOccurs="1">
         
<xs:annotation>
           
<xs:documentation>Metering notifications such as MissedTOBT and MissedTMAT.</xs:documentation>
         
</xs:annotation>
       
</xs:element>
       
<xs:element name="movementAreaActualEntryTime" type="fb:DateTimeUtcType" nillable="true" minOccurs="0" maxOccurs="1">
         
<xs:annotation>
           
<xs:documentation>The time at which a flight actually entered  the Airport Movement Area (AMA).</xs:documentation>
         
</xs:annotation>
       
</xs:element>
       
<xs:element name="movementAreaHoldInformation" type="nas:MovementAreaHoldInformationType" nillable="true" minOccurs="0" maxOccurs="1">
         
<xs:annotation>
           
<xs:documentation>Information about a flight intending to hold or holding in the airport movement area due to unavailability of a parking stand or ramp access, and the times associated with the flight entering and exiting the hold in the airport movement area.</xs:documentation>
         
</xs:annotation>
       
</xs:element>
       
<xs:element name="movementAreaTargetEntryTime" type="nas:ReportedTimeType" nillable="true" minOccurs="0" maxOccurs="1">
         
<xs:annotation>
           
<xs:documentation>The time at which a flight is assigned to enter the Airport Movement Area (AMA) when airport surface departure metering procedures are in effect.</xs:documentation>
         
</xs:annotation>
       
</xs:element>
       
<xs:element name="nonMovementAreaHoldIntent" type="nas:HoldIntentType" nillable="true" minOccurs="0" maxOccurs="1">
         
<xs:annotation>
           
<xs:documentation>Indicates the intent for a flight to hold in the airport non-movement area due to unavailability of a parking stand or ramp access.</xs:documentation>
         
</xs:annotation>
       
</xs:element>
       
<xs:element name="offBlockTime" type="nas:NasOffBlockTimeType" nillable="true" minOccurs="0" maxOccurs="1">
         
<xs:annotation>
           
<xs:documentation>Information about flight gate departure time.</xs:documentation>
         
</xs:annotation>
       
</xs:element>
       
<xs:element name="rampArea" type="nas:SurfaceRegionNameType" nillable="true" minOccurs="0" maxOccurs="1">
         
<xs:annotation>
           
<xs:documentation> Flight specific ramp area assignment for a departure.</xs:documentation>
         
</xs:annotation>
       
</xs:element>
       
<xs:element name="runwayActualEntryTime" type="fb:DateTimeUtcType" nillable="true" minOccurs="0" maxOccurs="1">
         
<xs:annotation>
           
<xs:documentation>The actual time when the flight enters the runway</xs:documentation>
         
</xs:annotation>
       
</xs:element>
       
<xs:element name="runwayDepartureTime" type="nas:NasRunwayDepartureTimeType" nillable="true" minOccurs="0" maxOccurs="1">
         
<xs:annotation>
           
<xs:documentation>Container for NAS Specific Runway Departure Times.</xs:documentation>
         
</xs:annotation>
       
</xs:element>
       
<xs:element name="runwayInformation" type="nas:NasRunwayInformationType" nillable="true" minOccurs="0" maxOccurs="1">
         
<xs:annotation>
           
<xs:documentation>Information on the predicted, assigned, and/or actual departure runway for the flight.</xs:documentation>
         
</xs:annotation>
       
</xs:element>
       
<xs:element name="runwayQueueActualEntryTime" type="fb:DateTimeUtcType" nillable="true" minOccurs="0" maxOccurs="1">
         
<xs:annotation>
           
<xs:documentation>The actual time when the flight enters the runway queue.</xs:documentation>
         
</xs:annotation>
       
</xs:element>
       
<xs:element name="runwayUnassignedDesignator" type="nas:RunwayUnassignedIndicatorType" nillable="true" minOccurs="0" maxOccurs="1">
         
<xs:annotation>
           
<xs:documentation>Indicates that the runway associated with a flight is unassigned.</xs:documentation>
         
</xs:annotation>
       
</xs:element>
       
<xs:element name="smpExemptionIndicator" type="nas:SmpExemptionIndicatorType" nillable="true" minOccurs="0" maxOccurs="1">
         
<xs:annotation>
           
<xs:documentation>Exemption status from Surface Metering Programs.</xs:documentation>
         
</xs:annotation>
       
</xs:element>
       
<xs:element name="smpExemptionReason" type="nas:SmpExemptionReasonType" nillable="true" minOccurs="0" maxOccurs="1">
         
<xs:annotation>
           
<xs:documentation>The reason for the exemption from the Surface Metering Program.</xs:documentation>
         
</xs:annotation>
       
</xs:element>
       
<xs:element name="smpIdentifier" type="nas:SmpIdentificationKeyType" nillable="true" minOccurs="0" maxOccurs="1">
         
<xs:annotation>
           
<xs:documentation>Provides an identifier for an SMP.</xs:documentation>
         
</xs:annotation>
       
</xs:element>
       
<xs:element name="standInformation" type="nas:NasStandInformationType" nillable="true" minOccurs="0" maxOccurs="1">
         
<xs:annotation>
           
<xs:documentation>The name of the departure stand assignment.</xs:documentation>
         
</xs:annotation>
       
</xs:element>
       
<xs:element name="standReturnIntent" type="nas:StandReturnIntentType" nillable="true" minOccurs="0" maxOccurs="1">
         
<xs:annotation>
           
<xs:documentation>Indicates the intent for the flight to return to the stand.</xs:documentation>
         
</xs:annotation>
       
</xs:element>
       
<xs:element name="stddsSpotOut" type="fb:DateTimeUtcType" nillable="true" minOccurs="0" maxOccurs="1">
         
<xs:annotation>
           
<xs:documentation>Surface Event as determined by a surface movement service.  This event represents when a flight has exited a ramp area and transitioned into a movement area.  </xs:documentation>
         
</xs:annotation>
       
</xs:element>
       
<xs:element name="stddsWheelsOff" type="fb:DateTimeUtcType" nillable="true" minOccurs="0" maxOccurs="1">
         
<xs:annotation>
           
<xs:documentation>Surface Event as determined by a surface movement service.  This event represents when a flight has left the ground during take off.</xs:documentation>
         
</xs:annotation>
       
</xs:element>
       
<xs:element name="tfdmDepartureRouteIndicator" type="nas:CharacterString20Type" nillable="true" minOccurs="0" maxOccurs="1">
         
<xs:annotation>
           
<xs:documentation>An adapted abbreviation based on the route of flight.</xs:documentation>
         
</xs:annotation>
       
</xs:element>
       
<xs:element name="tfdmDepartureRouteIndicatorLong" type="nas:CharacterString20Type" nillable="true" minOccurs="0" maxOccurs="1">
         
<xs:annotation>
           
<xs:documentation>The route element(s) of the flight plan route of the flight that were used to determine the Departure Route Indicator.</xs:documentation>
         
</xs:annotation>
       
</xs:element>
       
<xs:element name="timeOutDelay" type="fb:DurationType" nillable="true" minOccurs="0" maxOccurs="1">
         
<xs:annotation>
           
<xs:documentation>The amount of delay for a flight calculated by TFMS due to the fact that the flight has not departed as projected.</xs:documentation>
         
</xs:annotation>
       
</xs:element>
       
<xs:element name="tmatMarkedForSubstitution" type="nas:TmatMarkedForSubstitutionIndicatorType" nillable="true" minOccurs="0" maxOccurs="1">
         
<xs:annotation>
           
<xs:documentation>Indicates that the flight (which is likely to be affected by a Surface Metering Program) has been marked so that it will be assigned a TMAT that can later be used by another flight in a future substitution.</xs:documentation>
         
</xs:annotation>
       
</xs:element>
       
<xs:element name="tmatRelinquishIndicator" type="nas:TmatRelinquishIndicatorType" nillable="true" minOccurs="0" maxOccurs="1">
         
<xs:annotation>
           
<xs:documentation>Indicates that a TMAT for the flight (which was affected by a Surface Metering Program) needs to be relinquished.</xs:documentation>
         
</xs:annotation>
       
</xs:element>
       
<xs:element name="unacceptableRunway" type="nas:RestrictedRunwayDirectionDesignatorListType" nillable="true" minOccurs="0" maxOccurs="1">
         
<xs:annotation>
           
<xs:documentation>List of unacceptable departure runway names.</xs:documentation>
         
</xs:annotation>
       
</xs:element>
     
</xs:sequence>
   
</xs:extension>
 
</xs:complexContent>
</xs:complexType>

element NasDepartureType/acceptableRunway
diagram Nas_diagrams/Nas_p161.png
namespace http://www.fixm.aero/ext/nas/4.4
type nas:RestrictedRunwayDirectionDesignatorListType
properties
minOcc 0
maxOcc 1
content simple
nillable true
annotation
documentation
List of acceptable departure runway names.
source <xs:element name="acceptableRunway" type="nas:RestrictedRunwayDirectionDesignatorListType" nillable="true" minOccurs="0" maxOccurs="1">
 
<xs:annotation>
   
<xs:documentation>List of acceptable departure runway names.</xs:documentation>
 
</xs:annotation>
</xs:element>

element NasDepartureType/airportMonitoringStatus
diagram Nas_diagrams/Nas_p162.png
namespace http://www.fixm.aero/ext/nas/4.4
type nas:AirportMonitoringStatusType
properties
minOcc 0
maxOcc 1
content simple
nillable true
facets
Kind Value Annotation
enumeration MONITORED
documentation
Monitored by Traffic Flow Management
enumeration NOT_MONITORED
documentation
Not Monitored by Traffic Flow Management
annotation
documentation
Indicates whether the departure airport for the flight is monitored by traffic flow management.
source <xs:element name="airportMonitoringStatus" type="nas:AirportMonitoringStatusType" nillable="true" minOccurs="0" maxOccurs="1">
 
<xs:annotation>
   
<xs:documentation>Indicates whether the departure airport for the flight is monitored by traffic flow management.</xs:documentation>
 
</xs:annotation>
</xs:element>

element NasDepartureType/approvalRequestReleaseTime
diagram Nas_diagrams/Nas_p163.png
namespace http://www.fixm.aero/ext/nas/4.4
type fb:DateTimeUtcType
properties
minOcc 0
maxOcc 1
content simple
nillable true
facets
Kind Value Annotation
pattern -?([1-9][0-9]{3,}|0[0-9]{3})-(0[1-9]|1[0-2])-(0[1-9]|[12][0-9]|3[01])T((([01][0-9]|2[0-3]):[0-5][0-9]:[0-5][0-9])|24:00:00)Z
annotation
documentation
The approved departure time for a flight subject to departure constraints which require an approval.
source <xs:element name="approvalRequestReleaseTime" type="fb:DateTimeUtcType" nillable="true" minOccurs="0" maxOccurs="1">
 
<xs:annotation>
   
<xs:documentation>The approved departure time for a flight subject to departure constraints which require an approval.</xs:documentation>
 
</xs:annotation>
</xs:element>

element NasDepartureType/asdexManualDepartureFix
diagram Nas_diagrams/Nas_p164.png
namespace http://www.fixm.aero/ext/nas/4.4
type fb:SignificantPointChoiceType
properties
minOcc 0
maxOcc 1
content complex
nillable true
children fb:aerodromeReferencePoint fb:designatedPoint fb:navaid fb:position fb:relativePoint
annotation
documentation
Paired fix obtained via manual tag.
source <xs:element name="asdexManualDepartureFix" type="fb:SignificantPointChoiceType" nillable="true" minOccurs="0" maxOccurs="1">
 
<xs:annotation>
   
<xs:documentation>Paired fix obtained via manual tag.</xs:documentation>
 
</xs:annotation>
</xs:element>

element NasDepartureType/asdexPredictedTaxiway
diagram Nas_diagrams/Nas_p165.png
namespace http://www.fixm.aero/ext/nas/4.4
type fb:CountType
properties
minOcc 0
maxOcc 1
content simple
nillable true
facets
Kind Value Annotation
minInclusive 0
annotation
documentation
Predicted taxiway identifier (with 0 = "not predicted" and 38 = "filtered from alert processing").
source <xs:element name="asdexPredictedTaxiway" type="fb:CountType" nillable="true" minOccurs="0" maxOccurs="1">
 
<xs:annotation>
   
<xs:documentation>Predicted taxiway identifier (with 0 = "not predicted" and 38 = "filtered from alert processing").</xs:documentation>
 
</xs:annotation>
</xs:element>

element NasDepartureType/atSpotActualTime
diagram Nas_diagrams/Nas_p166.png
namespace http://www.fixm.aero/ext/nas/4.4
type fb:DateTimeUtcType
properties
minOcc 0
maxOcc 1
content simple
nillable true
facets
Kind Value Annotation
pattern -?([1-9][0-9]{3,}|0[0-9]{3})-(0[1-9]|1[0-2])-(0[1-9]|[12][0-9]|3[01])T((([01][0-9]|2[0-3]):[0-5][0-9]:[0-5][0-9])|24:00:00)Z
annotation
documentation
The time at which the departure aircraft arrives at the spot.
source <xs:element name="atSpotActualTime" type="fb:DateTimeUtcType" nillable="true" minOccurs="0" maxOccurs="1">
 
<xs:annotation>
   
<xs:documentation>The time at which the departure aircraft arrives at the spot.</xs:documentation>
 
</xs:annotation>
</xs:element>

element NasDepartureType/clearanceDeliveryTime
diagram Nas_diagrams/Nas_p167.png
namespace http://www.fixm.aero/ext/nas/4.4
type fb:DateTimeUtcType
properties
minOcc 0
maxOcc 1
content simple
nillable true
facets
Kind Value Annotation
pattern -?([1-9][0-9]{3,}|0[0-9]{3})-(0[1-9]|1[0-2])-(0[1-9]|[12][0-9]|3[01])T((([01][0-9]|2[0-3]):[0-5][0-9]:[0-5][0-9])|24:00:00)Z
annotation
documentation
The time at which a flight received route clearance.
source <xs:element name="clearanceDeliveryTime" type="fb:DateTimeUtcType" nillable="true" minOccurs="0" maxOccurs="1">
 
<xs:annotation>
   
<xs:documentation>The time at which a flight received route clearance.</xs:documentation>
 
</xs:annotation>
</xs:element>

element NasDepartureType/deicing
diagram Nas_diagrams/Nas_p168.png
namespace http://www.fixm.aero/ext/nas/4.4
type nas:DeicingInformationType
properties
minOcc 0
maxOcc 1
content complex
nillable true
children nas:deicingIntent nas:deicingLocation
annotation
documentation
Indicates the intent for the flight to be deiced and the intended deicing location.
source <xs:element name="deicing" type="nas:DeicingInformationType" nillable="true" minOccurs="0" maxOccurs="1">
 
<xs:annotation>
   
<xs:documentation> Indicates the intent for the flight to be deiced and the intended deicing location.</xs:documentation>
 
</xs:annotation>
</xs:element>

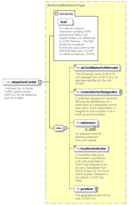
element NasDepartureType/departureCenter
diagram Nas_diagrams/Nas_p169.png
namespace http://www.fixm.aero/ext/nas/4.4
type fb:AtcUnitReferenceType
properties
minOcc 0
maxOcc 1
content complex
nillable true
children fb:atcUnitNameOrAlternate fb:controlSectorDesignator fb:extension fb:locationIndicator fb:position
attributes
Name  Type  Use  Default  Fixed  Annotation
href  fb:HypertextReferenceType  optional      
documentation
Provides an optional mechanism enabling FIXM aeronautical fields to be supplemented with references to AIXM features.  This field should be considered functionally equivalent to the xlink:href field used in AIXM to reference features. [FIXM]
annotation
documentation
Indicates the Air Route Traffic Control Center (ARTCC) for the departure point for a flight.
source <xs:element name="departureCenter" type="fb:AtcUnitReferenceType" nillable="true" minOccurs="0" maxOccurs="1">
 
<xs:annotation>
   
<xs:documentation> Indicates the Air Route Traffic Control Center (ARTCC) for the departure point for a flight.</xs:documentation>
 
</xs:annotation>
</xs:element>

element NasDepartureType/departureDelay
diagram Nas_diagrams/Nas_p170.png
namespace http://www.fixm.aero/ext/nas/4.4
type nas:DepartureDelayType
properties
minOcc 0
maxOcc 1
content complex
nillable true
children nas:actualDelay nas:actualReportableDelay nas:currentDelay nas:currentReportableDelay nas:delayEndTime nas:delayStartTime nas:facilityToCharge nas:impactingCondition nas:predictedDelay nas:reason nas:tmiType
annotation
documentation
Contains information about flight departure delay.
source <xs:element name="departureDelay" type="nas:DepartureDelayType" nillable="true" minOccurs="0" maxOccurs="1">
 
<xs:annotation>
   
<xs:documentation>Contains information about flight departure delay.</xs:documentation>
 
</xs:annotation>
</xs:element>

element NasDepartureType/departureFix
diagram Nas_diagrams/Nas_p171.png
namespace http://www.fixm.aero/ext/nas/4.4
type nas:NasSignificantPointInformationType
properties
minOcc 0
maxOcc 1
content complex
nillable true
children nas:provenance nas:significantPoint
annotation
documentation
The point at which the responsibility for control of the flight is transferred from the Terminal Air Traffic Control unit to the En Route Air Traffic Control unit (Centre, ARTCC).
source <xs:element name="departureFix" type="nas:NasSignificantPointInformationType" nillable="true" minOccurs="0" maxOccurs="1">
 
<xs:annotation>
   
<xs:documentation>The point at which the responsibility for control of the flight is transferred from the Terminal Air Traffic Control unit to the En Route Air Traffic Control unit (Centre, ARTCC).</xs:documentation>
 
</xs:annotation>
</xs:element>

element NasDepartureType/departureFixTime
diagram Nas_diagrams/Nas_p172.png
namespace http://www.fixm.aero/ext/nas/4.4
type fb:DateTimeUtcType
properties
minOcc 0
maxOcc 1
content simple
nillable true
facets
Kind Value Annotation
pattern -?([1-9][0-9]{3,}|0[0-9]{3})-(0[1-9]|1[0-2])-(0[1-9]|[12][0-9]|3[01])T((([01][0-9]|2[0-3]):[0-5][0-9]:[0-5][0-9])|24:00:00)Z
annotation
documentation
The time the flight is over the departure fix.
source <xs:element name="departureFixTime" type="fb:DateTimeUtcType" nillable="true" minOccurs="0" maxOccurs="1">
 
<xs:annotation>
   
<xs:documentation>The time the flight is over the departure fix.</xs:documentation>
 
</xs:annotation>
</xs:element>

element NasDepartureType/departurePointText
diagram Nas_diagrams/Nas_p173.png
namespace http://www.fixm.aero/ext/nas/4.4
type fb:TextNameType
properties
minOcc 0
maxOcc 1
content simple
nillable true
facets
Kind Value Annotation
minLength 0
maxLength 60
pattern ([A-Z]|[0-9]|[, !&quot;&amp;#$%'\(\)\*\+\-\./:;&lt;=&gt;\?@\[\\\]\^_\|\{\}])*
annotation
documentation
Departure point information specified in free text format.  Examples:
Airport: GCW
Lat/Lon: 3500N/04000W
FRD: SHP090015
source <xs:element name="departurePointText" type="fb:TextNameType" nillable="true" minOccurs="0" maxOccurs="1">
 
<xs:annotation>
   
<xs:documentation>Departure point information specified in free text format.  Examples:
Airport: GCW
Lat/Lon: 3500N/04000W
FRD: SHP090015
</xs:documentation>
 
</xs:annotation>
</xs:element>

element NasDepartureType/departureProcedure
diagram Nas_diagrams/Nas_p174.png
namespace http://www.fixm.aero/ext/nas/4.4
type nas:InstrumentRouteDesignatorType
properties
minOcc 0
maxOcc 1
content complex
nillable true
children nas:designator nas:routeType
annotation
documentation
This is the name of a published departure procedure extending from the departure runway to the start of the en route part of the aircraft's route.
source <xs:element name="departureProcedure" type="nas:InstrumentRouteDesignatorType" nillable="true" minOccurs="0" maxOccurs="1">
 
<xs:annotation>
   
<xs:documentation>This is the name of a published departure procedure extending from the departure runway to the start of the en route part of the aircraft's route. </xs:documentation>
 
</xs:annotation>
</xs:element>

element NasDepartureType/departureProcedureTransitionFix
diagram Nas_diagrams/Nas_p175.png
namespace http://www.fixm.aero/ext/nas/4.4
type nas:NasSignificantPointInformationType
properties
minOcc 0
maxOcc 1
content complex
nillable true
children nas:provenance nas:significantPoint
annotation
documentation
The name for the Departure Procedure Transition Fix.
source <xs:element name="departureProcedureTransitionFix" type="nas:NasSignificantPointInformationType" nillable="true" minOccurs="0" maxOccurs="1">
 
<xs:annotation>
   
<xs:documentation>The name for the Departure Procedure Transition Fix.</xs:documentation>
 
</xs:annotation>
</xs:element>

element NasDepartureType/departureReadinessIndicator
diagram Nas_diagrams/Nas_p176.png
namespace http://www.fixm.aero/ext/nas/4.4
type nas:DepartureReadinessIndicatorType
properties
minOcc 0
maxOcc 1
content simple
nillable true
facets
Kind Value Annotation
enumeration DEPARTURE_READY
documentation
Ready for departure.
annotation
documentation
Indicates that the flight is ready for departure.
source <xs:element name="departureReadinessIndicator" type="nas:DepartureReadinessIndicatorType" nillable="true" minOccurs="0" maxOccurs="1">
 
<xs:annotation>
   
<xs:documentation>Indicates that the flight is ready for departure.</xs:documentation>
 
</xs:annotation>
</xs:element>

element NasDepartureType/departureSequenceNumber
diagram Nas_diagrams/Nas_p177.png
namespace http://www.fixm.aero/ext/nas/4.4
type fb:CountPositiveType
properties
minOcc 0
maxOcc 1
content simple
nillable true
facets
Kind Value Annotation
minInclusive 1
annotation
documentation
Indicates the position in the departure queue.
source <xs:element name="departureSequenceNumber" type="fb:CountPositiveType" nillable="true" minOccurs="0" maxOccurs="1">
 
<xs:annotation>
   
<xs:documentation>Indicates the position in the departure queue.</xs:documentation>
 
</xs:annotation>
</xs:element>

element NasDepartureType/departureSpotActual
diagram Nas_diagrams/Nas_p178.png
namespace http://www.fixm.aero/ext/nas/4.4
type nas:SurfaceRegionNameType
properties
minOcc 0
maxOcc 1
content simple
nillable true
facets
Kind Value Annotation
minLength 0
maxLength 4096
pattern [A-Za-z0-9_]{1,20}
annotation
documentation
The location on the surface where the aircraft is about to enter the airport movement area for departure.
source <xs:element name="departureSpotActual" type="nas:SurfaceRegionNameType" nillable="true" minOccurs="0" maxOccurs="1">
 
<xs:annotation>
   
<xs:documentation>The location on the surface where the aircraft is about to enter the airport movement area for departure.</xs:documentation>
 
</xs:annotation>
</xs:element>

element NasDepartureType/departureSpotIntended
diagram Nas_diagrams/Nas_p179.png
namespace http://www.fixm.aero/ext/nas/4.4
type nas:SurfaceRegionNameType
properties
minOcc 0
maxOcc 1
content simple
nillable true
facets
Kind Value Annotation
minLength 0
maxLength 4096
pattern [A-Za-z0-9_]{1,20}
annotation
documentation
Indicates the location intended for the flight to enter the airport movement area from the non-movement area.
source <xs:element name="departureSpotIntended" type="nas:SurfaceRegionNameType" nillable="true" minOccurs="0" maxOccurs="1">
 
<xs:annotation>
   
<xs:documentation> Indicates the location intended for the flight to enter the airport movement area from the non-movement area.</xs:documentation>
 
</xs:annotation>
</xs:element>

element NasDepartureType/departureSpotPredicted
diagram Nas_diagrams/Nas_p180.png
namespace http://www.fixm.aero/ext/nas/4.4
type nas:NasSpotInformationType
properties
minOcc 0
maxOcc 1
content complex
nillable true
children nas:provenance nas:spotRegion
annotation
documentation
The predicted location on the surface where the aircraft will enter the airport movement area for departure.
source <xs:element name="departureSpotPredicted" type="nas:NasSpotInformationType" nillable="true" minOccurs="0" maxOccurs="1">
 
<xs:annotation>
   
<xs:documentation>The predicted location on the surface where the aircraft will enter the airport movement area for departure.</xs:documentation>
 
</xs:annotation>
</xs:element>

element NasDepartureType/departureTaxiTime
diagram Nas_diagrams/Nas_p181.png
namespace http://www.fixm.aero/ext/nas/4.4
type nas:NasDepartureTaxiTimeType
properties
minOcc 0
maxOcc 1
content complex
nillable true
children nas:elapsedDepartureTaxiTime nas:estimatedDepartureQueueWaitingTime nas:estimatedDepartureRampTransitTime nas:estimatedSpotToQueueTaxiOutTime nas:totalEstimatedTaxiOutTime
annotation
documentation
Container for NAS Specific Taxi Departure Times.
source <xs:element name="departureTaxiTime" type="nas:NasDepartureTaxiTimeType" nillable="true" minOccurs="0" maxOccurs="1">
 
<xs:annotation>
   
<xs:documentation> Container for NAS Specific Taxi Departure Times.</xs:documentation>
 
</xs:annotation>
</xs:element>

element NasDepartureType/meteringNotification
diagram Nas_diagrams/Nas_p182.png
namespace http://www.fixm.aero/ext/nas/4.4
type nas:MeteringNotificationType
properties
minOcc 0
maxOcc 1
content complex
nillable true
children nas:flightRemovedFromSmpDemand nas:flightRemovedReason nas:flightSuspensionWarning nas:meteringTimeReclamation nas:meteringTimeReclamationWarning nas:missedTmat nas:missedTobt
annotation
documentation
Metering notifications such as MissedTOBT and MissedTMAT.
source <xs:element name="meteringNotification" type="nas:MeteringNotificationType" nillable="true" minOccurs="0" maxOccurs="1">
 
<xs:annotation>
   
<xs:documentation>Metering notifications such as MissedTOBT and MissedTMAT.</xs:documentation>
 
</xs:annotation>
</xs:element>

element NasDepartureType/movementAreaActualEntryTime
diagram Nas_diagrams/Nas_p183.png
namespace http://www.fixm.aero/ext/nas/4.4
type fb:DateTimeUtcType
properties
minOcc 0
maxOcc 1
content simple
nillable true
facets
Kind Value Annotation
pattern -?([1-9][0-9]{3,}|0[0-9]{3})-(0[1-9]|1[0-2])-(0[1-9]|[12][0-9]|3[01])T((([01][0-9]|2[0-3]):[0-5][0-9]:[0-5][0-9])|24:00:00)Z
annotation
documentation
The time at which a flight actually entered  the Airport Movement Area (AMA).
source <xs:element name="movementAreaActualEntryTime" type="fb:DateTimeUtcType" nillable="true" minOccurs="0" maxOccurs="1">
 
<xs:annotation>
   
<xs:documentation>The time at which a flight actually entered  the Airport Movement Area (AMA).</xs:documentation>
 
</xs:annotation>
</xs:element>

element NasDepartureType/movementAreaHoldInformation
diagram Nas_diagrams/Nas_p184.png
namespace http://www.fixm.aero/ext/nas/4.4
type nas:MovementAreaHoldInformationType
properties
minOcc 0
maxOcc 1
content complex
nillable true
children nas:actualEntryTime nas:actualExitTime nas:estimatedEntryTime nas:estimatedExitTime nas:holdingLocation nas:holdIntent
annotation
documentation
Information about a flight intending to hold or holding in the airport movement area due to unavailability of a parking stand or ramp access, and the times associated with the flight entering and exiting the hold in the airport movement area.
source <xs:element name="movementAreaHoldInformation" type="nas:MovementAreaHoldInformationType" nillable="true" minOccurs="0" maxOccurs="1">
 
<xs:annotation>
   
<xs:documentation>Information about a flight intending to hold or holding in the airport movement area due to unavailability of a parking stand or ramp access, and the times associated with the flight entering and exiting the hold in the airport movement area.</xs:documentation>
 
</xs:annotation>
</xs:element>

element NasDepartureType/movementAreaTargetEntryTime
diagram Nas_diagrams/Nas_p185.png
namespace http://www.fixm.aero/ext/nas/4.4
type nas:ReportedTimeType
properties
minOcc 0
maxOcc 1
content complex
nillable true
children nas:provenance nas:time
annotation
documentation
The time at which a flight is assigned to enter the Airport Movement Area (AMA) when airport surface departure metering procedures are in effect.
source <xs:element name="movementAreaTargetEntryTime" type="nas:ReportedTimeType" nillable="true" minOccurs="0" maxOccurs="1">
 
<xs:annotation>
   
<xs:documentation>The time at which a flight is assigned to enter the Airport Movement Area (AMA) when airport surface departure metering procedures are in effect.</xs:documentation>
 
</xs:annotation>
</xs:element>

element NasDepartureType/nonMovementAreaHoldIntent
diagram Nas_diagrams/Nas_p186.png
namespace http://www.fixm.aero/ext/nas/4.4
type nas:HoldIntentType
properties
minOcc 0
maxOcc 1
content simple
nillable true
facets
Kind Value Annotation
enumeration HOLD
documentation
Indicates the intent is to hold.
enumeration NO_HOLD
documentation
Indicates the intent is not to hold.
annotation
documentation
Indicates the intent for a flight to hold in the airport non-movement area due to unavailability of a parking stand or ramp access.
source <xs:element name="nonMovementAreaHoldIntent" type="nas:HoldIntentType" nillable="true" minOccurs="0" maxOccurs="1">
 
<xs:annotation>
   
<xs:documentation>Indicates the intent for a flight to hold in the airport non-movement area due to unavailability of a parking stand or ramp access.</xs:documentation>
 
</xs:annotation>
</xs:element>

element NasDepartureType/offBlockTime
diagram Nas_diagrams/Nas_p187.png
namespace http://www.fixm.aero/ext/nas/4.4
type nas:NasOffBlockTimeType
properties
minOcc 0
maxOcc 1
content complex
nillable true
children nas:actual nas:earliest nas:estimated nas:initial nas:scheduled nas:target
annotation
documentation
Information about flight gate departure time.
source <xs:element name="offBlockTime" type="nas:NasOffBlockTimeType" nillable="true" minOccurs="0" maxOccurs="1">
 
<xs:annotation>
   
<xs:documentation>Information about flight gate departure time.</xs:documentation>
 
</xs:annotation>
</xs:element>

element NasDepartureType/rampArea
diagram Nas_diagrams/Nas_p188.png
namespace http://www.fixm.aero/ext/nas/4.4
type nas:SurfaceRegionNameType
properties
minOcc 0
maxOcc 1
content simple
nillable true
facets
Kind Value Annotation
minLength 0
maxLength 4096
pattern [A-Za-z0-9_]{1,20}
annotation
documentation
Flight specific ramp area assignment for a departure.
source <xs:element name="rampArea" type="nas:SurfaceRegionNameType" nillable="true" minOccurs="0" maxOccurs="1">
 
<xs:annotation>
   
<xs:documentation> Flight specific ramp area assignment for a departure.</xs:documentation>
 
</xs:annotation>
</xs:element>

element NasDepartureType/runwayActualEntryTime
diagram Nas_diagrams/Nas_p189.png
namespace http://www.fixm.aero/ext/nas/4.4
type fb:DateTimeUtcType
properties
minOcc 0
maxOcc 1
content simple
nillable true
facets
Kind Value Annotation
pattern -?([1-9][0-9]{3,}|0[0-9]{3})-(0[1-9]|1[0-2])-(0[1-9]|[12][0-9]|3[01])T((([01][0-9]|2[0-3]):[0-5][0-9]:[0-5][0-9])|24:00:00)Z
annotation
documentation
The actual time when the flight enters the runway
source <xs:element name="runwayActualEntryTime" type="fb:DateTimeUtcType" nillable="true" minOccurs="0" maxOccurs="1">
 
<xs:annotation>
   
<xs:documentation>The actual time when the flight enters the runway</xs:documentation>
 
</xs:annotation>
</xs:element>

element NasDepartureType/runwayDepartureTime
diagram Nas_diagrams/Nas_p190.png
namespace http://www.fixm.aero/ext/nas/4.4
type nas:NasRunwayDepartureTimeType
properties
minOcc 0
maxOcc 1
content complex
nillable true
children nas:actual nas:base nas:controlled nas:earliest nas:estimated nas:original nas:originalControlled nas:preferred nas:target nas:tbfmControlled
annotation
documentation
Container for NAS Specific Runway Departure Times.
source <xs:element name="runwayDepartureTime" type="nas:NasRunwayDepartureTimeType" nillable="true" minOccurs="0" maxOccurs="1">
 
<xs:annotation>
   
<xs:documentation>Container for NAS Specific Runway Departure Times.</xs:documentation>
 
</xs:annotation>
</xs:element>

element NasDepartureType/runwayInformation
diagram Nas_diagrams/Nas_p191.png
namespace http://www.fixm.aero/ext/nas/4.4
type nas:NasRunwayInformationType
properties
minOcc 0
maxOcc 1
content complex
nillable true
children nas:actual nas:assigned nas:predicted
annotation
documentation
Information on the predicted, assigned, and/or actual departure runway for the flight.
source <xs:element name="runwayInformation" type="nas:NasRunwayInformationType" nillable="true" minOccurs="0" maxOccurs="1">
 
<xs:annotation>
   
<xs:documentation>Information on the predicted, assigned, and/or actual departure runway for the flight.</xs:documentation>
 
</xs:annotation>
</xs:element>

element NasDepartureType/runwayQueueActualEntryTime
diagram Nas_diagrams/Nas_p192.png
namespace http://www.fixm.aero/ext/nas/4.4
type fb:DateTimeUtcType
properties
minOcc 0
maxOcc 1
content simple
nillable true
facets
Kind Value Annotation
pattern -?([1-9][0-9]{3,}|0[0-9]{3})-(0[1-9]|1[0-2])-(0[1-9]|[12][0-9]|3[01])T((([01][0-9]|2[0-3]):[0-5][0-9]:[0-5][0-9])|24:00:00)Z
annotation
documentation
The actual time when the flight enters the runway queue.
source <xs:element name="runwayQueueActualEntryTime" type="fb:DateTimeUtcType" nillable="true" minOccurs="0" maxOccurs="1">
 
<xs:annotation>
   
<xs:documentation>The actual time when the flight enters the runway queue.</xs:documentation>
 
</xs:annotation>
</xs:element>

element NasDepartureType/runwayUnassignedDesignator
diagram Nas_diagrams/Nas_p193.png
namespace http://www.fixm.aero/ext/nas/4.4
type nas:RunwayUnassignedIndicatorType
properties
minOcc 0
maxOcc 1
content simple
nillable true
facets
Kind Value Annotation
enumeration RUNWAY_UNASSIGNED
documentation
Runway is not assigned.
annotation
documentation
Indicates that the runway associated with a flight is unassigned.
source <xs:element name="runwayUnassignedDesignator" type="nas:RunwayUnassignedIndicatorType" nillable="true" minOccurs="0" maxOccurs="1">
 
<xs:annotation>
   
<xs:documentation>Indicates that the runway associated with a flight is unassigned.</xs:documentation>
 
</xs:annotation>
</xs:element>

element NasDepartureType/smpExemptionIndicator
diagram Nas_diagrams/Nas_p194.png
namespace http://www.fixm.aero/ext/nas/4.4
type nas:SmpExemptionIndicatorType
properties
minOcc 0
maxOcc 1
content simple
nillable true
facets
Kind Value Annotation
enumeration EXEMPT
documentation
Exempt from the Surface Metering Program.
enumeration NOT_EXEMPT
documentation
Not exempt from the Surface Metering Program.
annotation
documentation
Exemption status from Surface Metering Programs.
source <xs:element name="smpExemptionIndicator" type="nas:SmpExemptionIndicatorType" nillable="true" minOccurs="0" maxOccurs="1">
 
<xs:annotation>
   
<xs:documentation>Exemption status from Surface Metering Programs.</xs:documentation>
 
</xs:annotation>
</xs:element>

element NasDepartureType/smpExemptionReason
diagram Nas_diagrams/Nas_p195.png
namespace http://www.fixm.aero/ext/nas/4.4
type nas:SmpExemptionReasonType
properties
minOcc 0
maxOcc 1
content simple
nillable true
facets
Kind Value Annotation
enumeration APREQ_WITHOUT_CFR_GLOBAL
enumeration APREQ_WITHOUT_CFR_SMP
enumeration APREQ_WITHOUT_CFR_TMI
enumeration CFR
enumeration DEICE
enumeration DIVERSION_RECOVERY
enumeration EDCT
enumeration IN_TRAIL_SMP_AFFECTED
enumeration LIFEGUARD
enumeration METERED_IN_TRAIL
enumeration OTHER
annotation
documentation
The reason for the exemption from the Surface Metering Program.
source <xs:element name="smpExemptionReason" type="nas:SmpExemptionReasonType" nillable="true" minOccurs="0" maxOccurs="1">
 
<xs:annotation>
   
<xs:documentation>The reason for the exemption from the Surface Metering Program.</xs:documentation>
 
</xs:annotation>
</xs:element>

element NasDepartureType/smpIdentifier
diagram Nas_diagrams/Nas_p196.png
namespace http://www.fixm.aero/ext/nas/4.4
type nas:SmpIdentificationKeyType
properties
minOcc 0
maxOcc 1
content complex
nillable true
children nas:aerodrome nas:identifier
annotation
documentation
Provides an identifier for an SMP.
source <xs:element name="smpIdentifier" type="nas:SmpIdentificationKeyType" nillable="true" minOccurs="0" maxOccurs="1">
 
<xs:annotation>
   
<xs:documentation>Provides an identifier for an SMP.</xs:documentation>
 
</xs:annotation>
</xs:element>

element NasDepartureType/standInformation
diagram Nas_diagrams/Nas_p197.png
namespace http://www.fixm.aero/ext/nas/4.4
type nas:NasStandInformationType
properties
minOcc 0
maxOcc 1
content complex
nillable true
children nas:provenance nas:standName
annotation
documentation
The name of the departure stand assignment.
source <xs:element name="standInformation" type="nas:NasStandInformationType" nillable="true" minOccurs="0" maxOccurs="1">
 
<xs:annotation>
   
<xs:documentation>The name of the departure stand assignment.</xs:documentation>
 
</xs:annotation>
</xs:element>

element NasDepartureType/standReturnIntent
diagram Nas_diagrams/Nas_p198.png
namespace http://www.fixm.aero/ext/nas/4.4
type nas:StandReturnIntentType
properties
minOcc 0
maxOcc 1
content simple
nillable true
facets
Kind Value Annotation
enumeration RETURN
documentation
Indicates the intent for the flight to return to the stand.
enumeration NO_RETURN
documentation
Indicates the intent for the flight to not return to the stand.
annotation
documentation
Indicates the intent for the flight to return to the stand.
source <xs:element name="standReturnIntent" type="nas:StandReturnIntentType" nillable="true" minOccurs="0" maxOccurs="1">
 
<xs:annotation>
   
<xs:documentation>Indicates the intent for the flight to return to the stand.</xs:documentation>
 
</xs:annotation>
</xs:element>

element NasDepartureType/stddsSpotOut
diagram Nas_diagrams/Nas_p199.png
namespace http://www.fixm.aero/ext/nas/4.4
type fb:DateTimeUtcType
properties
minOcc 0
maxOcc 1
content simple
nillable true
facets
Kind Value Annotation
pattern -?([1-9][0-9]{3,}|0[0-9]{3})-(0[1-9]|1[0-2])-(0[1-9]|[12][0-9]|3[01])T((([01][0-9]|2[0-3]):[0-5][0-9]:[0-5][0-9])|24:00:00)Z
annotation
documentation
Surface Event as determined by a surface movement service.  This event represents when a flight has exited a ramp area and transitioned into a movement area. 
source <xs:element name="stddsSpotOut" type="fb:DateTimeUtcType" nillable="true" minOccurs="0" maxOccurs="1">
 
<xs:annotation>
   
<xs:documentation>Surface Event as determined by a surface movement service.  This event represents when a flight has exited a ramp area and transitioned into a movement area.  </xs:documentation>
 
</xs:annotation>
</xs:element>

element NasDepartureType/stddsWheelsOff
diagram Nas_diagrams/Nas_p200.png
namespace http://www.fixm.aero/ext/nas/4.4
type fb:DateTimeUtcType
properties
minOcc 0
maxOcc 1
content simple
nillable true
facets
Kind Value Annotation
pattern -?([1-9][0-9]{3,}|0[0-9]{3})-(0[1-9]|1[0-2])-(0[1-9]|[12][0-9]|3[01])T((([01][0-9]|2[0-3]):[0-5][0-9]:[0-5][0-9])|24:00:00)Z
annotation
documentation
Surface Event as determined by a surface movement service.  This event represents when a flight has left the ground during take off.
source <xs:element name="stddsWheelsOff" type="fb:DateTimeUtcType" nillable="true" minOccurs="0" maxOccurs="1">
 
<xs:annotation>
   
<xs:documentation>Surface Event as determined by a surface movement service.  This event represents when a flight has left the ground during take off.</xs:documentation>
 
</xs:annotation>
</xs:element>

element NasDepartureType/tfdmDepartureRouteIndicator
diagram Nas_diagrams/Nas_p201.png
namespace http://www.fixm.aero/ext/nas/4.4
type nas:CharacterString20Type
properties
minOcc 0
maxOcc 1
content simple
nillable true
facets
Kind Value Annotation
minLength 1
maxLength 20
annotation
documentation
An adapted abbreviation based on the route of flight.
source <xs:element name="tfdmDepartureRouteIndicator" type="nas:CharacterString20Type" nillable="true" minOccurs="0" maxOccurs="1">
 
<xs:annotation>
   
<xs:documentation>An adapted abbreviation based on the route of flight.</xs:documentation>
 
</xs:annotation>
</xs:element>

element NasDepartureType/tfdmDepartureRouteIndicatorLong
diagram Nas_diagrams/Nas_p202.png
namespace http://www.fixm.aero/ext/nas/4.4
type nas:CharacterString20Type
properties
minOcc 0
maxOcc 1
content simple
nillable true
facets
Kind Value Annotation
minLength 1
maxLength 20
annotation
documentation
The route element(s) of the flight plan route of the flight that were used to determine the Departure Route Indicator.
source <xs:element name="tfdmDepartureRouteIndicatorLong" type="nas:CharacterString20Type" nillable="true" minOccurs="0" maxOccurs="1">
 
<xs:annotation>
   
<xs:documentation>The route element(s) of the flight plan route of the flight that were used to determine the Departure Route Indicator.</xs:documentation>
 
</xs:annotation>
</xs:element>

element NasDepartureType/timeOutDelay
diagram Nas_diagrams/Nas_p203.png
namespace http://www.fixm.aero/ext/nas/4.4
type fb:DurationType
properties
minOcc 0
maxOcc 1
content simple
nillable true
facets
Kind Value Annotation
pattern -?P([0-9]+Y)?([0-9]+M)?([0-9]+D)?(T([0-9]+H)?([0-9]+M)?([0-9]+S)?)?
annotation
documentation
The amount of delay for a flight calculated by TFMS due to the fact that the flight has not departed as projected.
source <xs:element name="timeOutDelay" type="fb:DurationType" nillable="true" minOccurs="0" maxOccurs="1">
 
<xs:annotation>
   
<xs:documentation>The amount of delay for a flight calculated by TFMS due to the fact that the flight has not departed as projected.</xs:documentation>
 
</xs:annotation>
</xs:element>

element NasDepartureType/tmatMarkedForSubstitution
diagram Nas_diagrams/Nas_p204.png
namespace http://www.fixm.aero/ext/nas/4.4
type nas:TmatMarkedForSubstitutionIndicatorType
properties
minOcc 0
maxOcc 1
content simple
nillable true
facets
Kind Value Annotation
enumeration TMAT_MARKED_FOR_SUBSTITUTION
annotation
documentation
Indicates that the flight (which is likely to be affected by a Surface Metering Program) has been marked so that it will be assigned a TMAT that can later be used by another flight in a future substitution.
source <xs:element name="tmatMarkedForSubstitution" type="nas:TmatMarkedForSubstitutionIndicatorType" nillable="true" minOccurs="0" maxOccurs="1">
 
<xs:annotation>
   
<xs:documentation>Indicates that the flight (which is likely to be affected by a Surface Metering Program) has been marked so that it will be assigned a TMAT that can later be used by another flight in a future substitution.</xs:documentation>
 
</xs:annotation>
</xs:element>

element NasDepartureType/tmatRelinquishIndicator
diagram Nas_diagrams/Nas_p205.png
namespace http://www.fixm.aero/ext/nas/4.4
type nas:TmatRelinquishIndicatorType
properties
minOcc 0
maxOcc 1
content simple
nillable true
facets
Kind Value Annotation
enumeration TMAT_RELINQUISH
annotation
documentation
Indicates that a TMAT for the flight (which was affected by a Surface Metering Program) needs to be relinquished.
source <xs:element name="tmatRelinquishIndicator" type="nas:TmatRelinquishIndicatorType" nillable="true" minOccurs="0" maxOccurs="1">
 
<xs:annotation>
   
<xs:documentation>Indicates that a TMAT for the flight (which was affected by a Surface Metering Program) needs to be relinquished.</xs:documentation>
 
</xs:annotation>
</xs:element>

element NasDepartureType/unacceptableRunway
diagram Nas_diagrams/Nas_p206.png
namespace http://www.fixm.aero/ext/nas/4.4
type nas:RestrictedRunwayDirectionDesignatorListType
properties
minOcc 0
maxOcc 1
content simple
nillable true
annotation
documentation
List of unacceptable departure runway names.
source <xs:element name="unacceptableRunway" type="nas:RestrictedRunwayDirectionDesignatorListType" nillable="true" minOccurs="0" maxOccurs="1">
 
<xs:annotation>
   
<xs:documentation>List of unacceptable departure runway names.</xs:documentation>
 
</xs:annotation>
</xs:element>


XML Schema documentation generated by XMLSpy Schema Editor http://www.altova.com/xmlspy