complexType ArrivalType
diagram Nas_diagrams/Nas_p975.png
namespace http://www.fixm.aero/flight/4.3
children fx:actualTimeOfArrival fx:airportSlotIdentification fx:arrivalAerodrome fx:destinationAerodrome fx:destinationAerodromeAlternate fx:destinationAerodromePrevious fx:extension fx:reclearanceInFlight fx:runwayDirection
used by
element FlightType/arrival
annotation
documentation
Information about the destination and actual arrival of the flight. [FIXM]
source <xs:complexType name="ArrivalType">
 
<xs:annotation>
   
<xs:documentation>Information about the destination and actual arrival of the flight. [FIXM]</xs:documentation>
 
</xs:annotation>
 
<xs:sequence>
   
<xs:element name="actualTimeOfArrival" type="fx:ActualTimeOfArrivalType" nillable="true" minOccurs="0" maxOccurs="1">
     
<xs:annotation>
       
<xs:documentation>The time, type of time (wheels-on, in blocks, etc.), and geographical position of the arrival.  [FIXM]</xs:documentation>
     
</xs:annotation>
   
</xs:element>
   
<xs:element name="airportSlotIdentification" type="fb:AirportSlotIdentificationType" nillable="true" minOccurs="0" maxOccurs="1">
     
<xs:annotation>
       
<xs:documentation>The identifier of the arrival airport slot allocated to the flight. [FIXM]</xs:documentation>
     
</xs:annotation>
   
</xs:element>
   
<xs:element name="arrivalAerodrome" type="fb:AerodromeReferenceType" nillable="true" minOccurs="0" maxOccurs="1">
     
<xs:annotation>
       
<xs:documentation>The aerodrome at which the flight has actually arrived. [FIXM]</xs:documentation>
     
</xs:annotation>
   
</xs:element>
   
<xs:element name="destinationAerodrome" type="fb:AerodromeReferenceType" nillable="true" minOccurs="0" maxOccurs="1">
     
<xs:annotation>
       
<xs:documentation>The aerodrome of intended landing. [ICAO Doc 4444 - extracted from the definition of Destination Alternate]
This is the aerodrome at which the flight is scheduled to arrive. [FIXM]
</xs:documentation>
     
</xs:annotation>
   
</xs:element>
   
<xs:element name="destinationAerodromeAlternate" type="fb:AerodromeReferenceType" nillable="true" minOccurs="0" maxOccurs="2">
     
<xs:annotation>
       
<xs:documentation>An alternate aerodrome to which an aircraft may proceed should it become either impossible or inadvisable to land at the aerodrome of intended landing. [ICAO Doc 4444]</xs:documentation>
     
</xs:annotation>
   
</xs:element>
   
<xs:element name="destinationAerodromePrevious" type="fb:AerodromeReferenceType" nillable="true" minOccurs="0" maxOccurs="1">
     
<xs:annotation>
       
<xs:documentation>Specifies the previous destination aerodrome value when a change is made.</xs:documentation>
     
</xs:annotation>
   
</xs:element>
   
<xs:element name="extension" type="fb:ArrivalExtensionType" nillable="true" minOccurs="0" maxOccurs="2000">
     
<xs:annotation>
       
<xs:documentation>An extension hook for attaching extension (non-core) classes.</xs:documentation>
     
</xs:annotation>
   
</xs:element>
   
<xs:element name="reclearanceInFlight" type="fx:ReclearanceInFlightType" nillable="true" minOccurs="0" maxOccurs="1">
     
<xs:annotation>
       
<xs:documentation>The route details to the revised destination aerodrome, followed by the ICAO four-letter location indicator of
the aerodrome. The revised route is subject to reclearance in flight. [ICAO Doc 4444]"
</xs:documentation>
     
</xs:annotation>
   
</xs:element>
   
<xs:element name="runwayDirection" type="fb:RunwayDirectionDesignatorType" nillable="true" minOccurs="0" maxOccurs="1">
     
<xs:annotation>
       
<xs:documentation>The runway direction for landing. [FIXM]</xs:documentation>
     
</xs:annotation>
   
</xs:element>
 
</xs:sequence>
</xs:complexType>

element ArrivalType/actualTimeOfArrival
diagram Nas_diagrams/Nas_p976.png
namespace http://www.fixm.aero/flight/4.3
type fx:ActualTimeOfArrivalType
properties
minOcc 0
maxOcc 1
content complex
nillable true
children fx:extension fx:position fx:time fx:type
annotation
documentation
The time, type of time (wheels-on, in blocks, etc.), and geographical position of the arrival.  [FIXM]
source <xs:element name="actualTimeOfArrival" type="fx:ActualTimeOfArrivalType" nillable="true" minOccurs="0" maxOccurs="1">
 
<xs:annotation>
   
<xs:documentation>The time, type of time (wheels-on, in blocks, etc.), and geographical position of the arrival.  [FIXM]</xs:documentation>
 
</xs:annotation>
</xs:element>

element ArrivalType/airportSlotIdentification
diagram Nas_diagrams/Nas_p977.png
namespace http://www.fixm.aero/flight/4.3
type fb:AirportSlotIdentificationType
properties
minOcc 0
maxOcc 1
content simple
nillable true
facets
Kind Value Annotation
minLength 0
maxLength 10
annotation
documentation
The identifier of the arrival airport slot allocated to the flight. [FIXM]
source <xs:element name="airportSlotIdentification" type="fb:AirportSlotIdentificationType" nillable="true" minOccurs="0" maxOccurs="1">
 
<xs:annotation>
   
<xs:documentation>The identifier of the arrival airport slot allocated to the flight. [FIXM]</xs:documentation>
 
</xs:annotation>
</xs:element>

element ArrivalType/arrivalAerodrome
diagram Nas_diagrams/Nas_p978.png
namespace http://www.fixm.aero/flight/4.3
type fb:AerodromeReferenceType
properties
minOcc 0
maxOcc 1
content complex
nillable true
children fb:extension fb:iataDesignator fb:locationIndicator fb:name fb:referencePoint fb:referenceRelativePoint
attributes
Name  Type  Use  Default  Fixed  Annotation
href  fb:HypertextReferenceType  optional      
documentation
Provides an optional mechanism enabling FIXM aeronautical fields to be supplemented with references to AIXM features.  This field should be considered functionally equivalent to the xlink:href field used in AIXM to reference features.  [FIXM]
annotation
documentation
The aerodrome at which the flight has actually arrived. [FIXM]
source <xs:element name="arrivalAerodrome" type="fb:AerodromeReferenceType" nillable="true" minOccurs="0" maxOccurs="1">
 
<xs:annotation>
   
<xs:documentation>The aerodrome at which the flight has actually arrived. [FIXM]</xs:documentation>
 
</xs:annotation>
</xs:element>

element ArrivalType/destinationAerodrome
diagram Nas_diagrams/Nas_p979.png
namespace http://www.fixm.aero/flight/4.3
type fb:AerodromeReferenceType
properties
minOcc 0
maxOcc 1
content complex
nillable true
children fb:extension fb:iataDesignator fb:locationIndicator fb:name fb:referencePoint fb:referenceRelativePoint
attributes
Name  Type  Use  Default  Fixed  Annotation
href  fb:HypertextReferenceType  optional      
documentation
Provides an optional mechanism enabling FIXM aeronautical fields to be supplemented with references to AIXM features.  This field should be considered functionally equivalent to the xlink:href field used in AIXM to reference features.  [FIXM]
annotation
documentation
The aerodrome of intended landing. [ICAO Doc 4444 - extracted from the definition of Destination Alternate]
This is the aerodrome at which the flight is scheduled to arrive. [FIXM]
source <xs:element name="destinationAerodrome" type="fb:AerodromeReferenceType" nillable="true" minOccurs="0" maxOccurs="1">
 
<xs:annotation>
   
<xs:documentation>The aerodrome of intended landing. [ICAO Doc 4444 - extracted from the definition of Destination Alternate]
This is the aerodrome at which the flight is scheduled to arrive. [FIXM]
</xs:documentation>
 
</xs:annotation>
</xs:element>

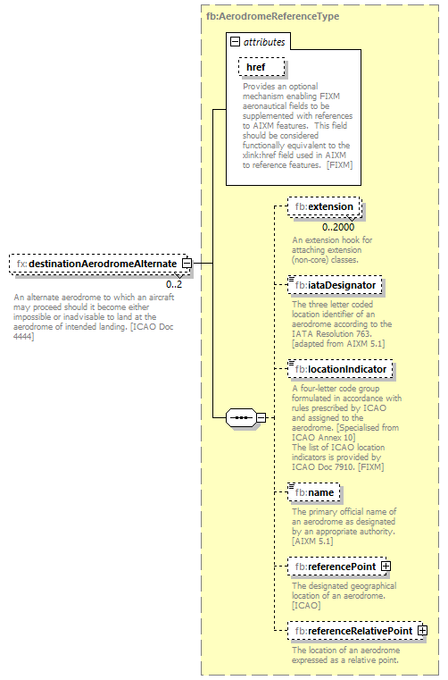
element ArrivalType/destinationAerodromeAlternate
diagram Nas_diagrams/Nas_p980.png
namespace http://www.fixm.aero/flight/4.3
type fb:AerodromeReferenceType
properties
minOcc 0
maxOcc 2
content complex
nillable true
children fb:extension fb:iataDesignator fb:locationIndicator fb:name fb:referencePoint fb:referenceRelativePoint
attributes
Name  Type  Use  Default  Fixed  Annotation
href  fb:HypertextReferenceType  optional      
documentation
Provides an optional mechanism enabling FIXM aeronautical fields to be supplemented with references to AIXM features.  This field should be considered functionally equivalent to the xlink:href field used in AIXM to reference features.  [FIXM]
annotation
documentation
An alternate aerodrome to which an aircraft may proceed should it become either impossible or inadvisable to land at the aerodrome of intended landing. [ICAO Doc 4444]
source <xs:element name="destinationAerodromeAlternate" type="fb:AerodromeReferenceType" nillable="true" minOccurs="0" maxOccurs="2">
 
<xs:annotation>
   
<xs:documentation>An alternate aerodrome to which an aircraft may proceed should it become either impossible or inadvisable to land at the aerodrome of intended landing. [ICAO Doc 4444]</xs:documentation>
 
</xs:annotation>
</xs:element>

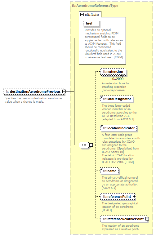
element ArrivalType/destinationAerodromePrevious
diagram Nas_diagrams/Nas_p981.png
namespace http://www.fixm.aero/flight/4.3
type fb:AerodromeReferenceType
properties
minOcc 0
maxOcc 1
content complex
nillable true
children fb:extension fb:iataDesignator fb:locationIndicator fb:name fb:referencePoint fb:referenceRelativePoint
attributes
Name  Type  Use  Default  Fixed  Annotation
href  fb:HypertextReferenceType  optional      
documentation
Provides an optional mechanism enabling FIXM aeronautical fields to be supplemented with references to AIXM features.  This field should be considered functionally equivalent to the xlink:href field used in AIXM to reference features.  [FIXM]
annotation
documentation
Specifies the previous destination aerodrome value when a change is made.
source <xs:element name="destinationAerodromePrevious" type="fb:AerodromeReferenceType" nillable="true" minOccurs="0" maxOccurs="1">
 
<xs:annotation>
   
<xs:documentation>Specifies the previous destination aerodrome value when a change is made.</xs:documentation>
 
</xs:annotation>
</xs:element>

element ArrivalType/extension
diagram Nas_diagrams/Nas_p982.png
namespace http://www.fixm.aero/flight/4.3
type fb:ArrivalExtensionType
properties
minOcc 0
maxOcc 2000
content complex
nillable true
annotation
documentation
An extension hook for attaching extension (non-core) classes.
source <xs:element name="extension" type="fb:ArrivalExtensionType" nillable="true" minOccurs="0" maxOccurs="2000">
 
<xs:annotation>
   
<xs:documentation>An extension hook for attaching extension (non-core) classes.</xs:documentation>
 
</xs:annotation>
</xs:element>

element ArrivalType/reclearanceInFlight
diagram Nas_diagrams/Nas_p983.png
namespace http://www.fixm.aero/flight/4.3
type fx:ReclearanceInFlightType
properties
minOcc 0
maxOcc 1
content complex
nillable true
children fx:extension fx:filedRevisedDestinationAerodrome fx:routeToRevisedDestination
annotation
documentation
The route details to the revised destination aerodrome, followed by the ICAO four-letter location indicator of
the aerodrome. The revised route is subject to reclearance in flight. [ICAO Doc 4444]"
source <xs:element name="reclearanceInFlight" type="fx:ReclearanceInFlightType" nillable="true" minOccurs="0" maxOccurs="1">
 
<xs:annotation>
   
<xs:documentation>The route details to the revised destination aerodrome, followed by the ICAO four-letter location indicator of
the aerodrome. The revised route is subject to reclearance in flight. [ICAO Doc 4444]"
</xs:documentation>
 
</xs:annotation>
</xs:element>

element ArrivalType/runwayDirection
diagram Nas_diagrams/Nas_p984.png
namespace http://www.fixm.aero/flight/4.3
type fb:RunwayDirectionDesignatorType
properties
minOcc 0
maxOcc 1
content complex
nillable true
facets
Kind Value Annotation
minLength 0
maxLength 4096
pattern (0[1-9]|[12][0-9]|3[0-6])[LRC]{0,1}
attributes
Name  Type  Use  Default  Fixed  Annotation
href  fb:HypertextReferenceType  optional      
documentation
Provides an optional mechanism enabling FIXM aeronautical fields to be supplemented with references to AIXM features.  This field should be considered functionally equivalent to the xlink:href field used in AIXM to reference features. [FIXM]
annotation
documentation
The runway direction for landing. [FIXM]
source <xs:element name="runwayDirection" type="fb:RunwayDirectionDesignatorType" nillable="true" minOccurs="0" maxOccurs="1">
 
<xs:annotation>
   
<xs:documentation>The runway direction for landing. [FIXM]</xs:documentation>
 
</xs:annotation>
</xs:element>


XML Schema documentation generated by XMLSpy Schema Editor http://www.altova.com/xmlspy